Współdzielone kalendarze
Wstęp
Na ostatnim szkoleniu zaproponowałem pomysł utworzenia kalendarza widocznego dla wszystkich pracowników w aplikacji Thunderbird do obsługi poczty mailowej.
Jeżeli ktoś uważa, że nie jest mi to potrzebne to odsyłam na sam koniec artykułu.
W instrukcji przedstawię, jak dodać taki kalendarz do Thunderbirda.
🟢Kalendarz Gminy Dobre
Dodamy teraz kalendarz, który umożliwi pracownikom oraz podległym jednostkom, takim jak GOPS i GOKiB, dodawanie wydarzeń.
Oczekuję, że znajdą się tu informacje o:
- działaniach Rady Gminy, w tym sesjach, komisjach i terminach dostarczania dokumentów,
- spotkaniach pracowniczych, takich jak szkolenia i konferencje,
- wydarzeniach firmowych, w tym wyjazdach służbowych i uroczystościach,
- inicjatywach organizowanych przez Gminę, na przykład ceremonii zapalenia światełek na choince czy dożynkach,
- oraz wszelkich innych wydarzeniach, które zostaną uznane za odpowiednie.
W razie zmiany takich terminów, każdy może edytować wydarzenie i wszystkim się pojawi nowa data/godzina.
Dodawanie kalendarza
Jak w przypadku kalendarza świątecznego w zakładce Kalendarz klikamy przycisk Nowy kalendarz... i wybieramy Kalendarz zdalny
W następnym oknie podajemy nazwę użytkownika i link:
| Nazwa użytkownika | 9gggkww2ny |
|||
| Link | https://9gggkww2ny.caldav.dpoczta.pl/calendars/9gggkww2ny/3ejngwxcxx/ |
|||
Po kliknięciu w przycisk Znajdź kalendarze pojawi się monit o hasło: Kosciuszki1
W następnym oknie mamy możliwość zmiany właściwości kalendarza. Należy się upewnić czy jest powiązany z naszym imiennym adresem e-mail. Możemy też zadecydować czy chcemy otrzymywać powiadomienia dotyczące wydarzeń z tego kalendarza.
Ustawienia te można zmienić później. Potwierdzamy przyciskiem OK i w drugim oknie przyciskiem Subskrypuj.
Kalendarz powinien się pojawić w liście Kalendarzy, a dodane przez użytkowników wydarzenia pojawić się w widoku kalendarza.
Dodawanie wydarzeń
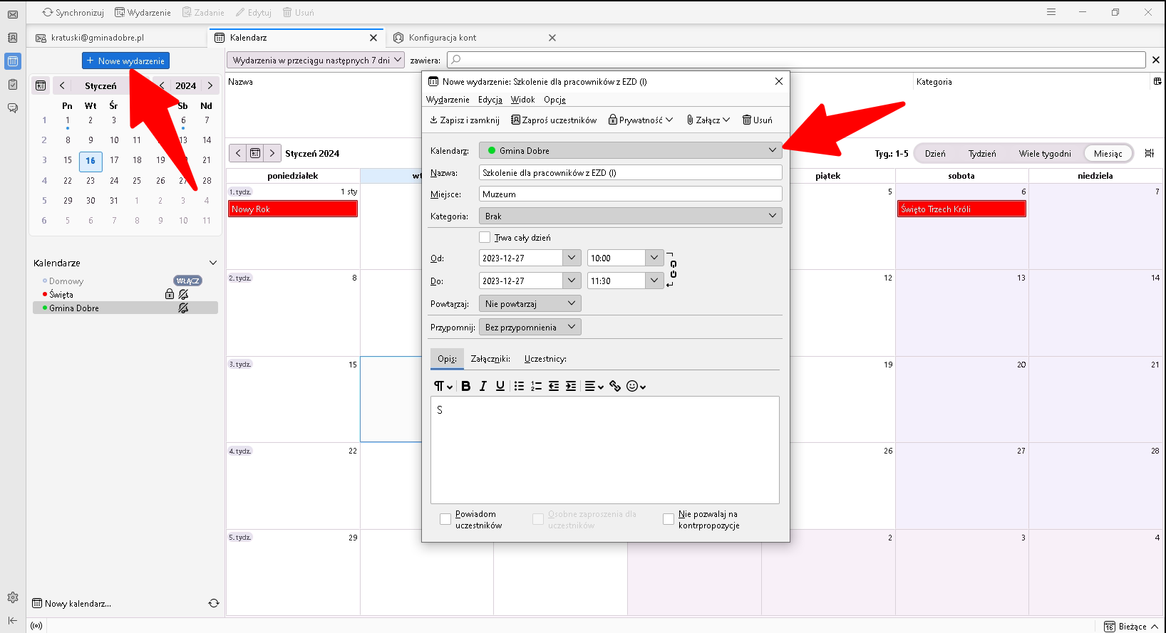
Aby dodać wydarzenie musimy kliknąć przycisk Nowe wydarzenie
Musimy sprawdzić czy dodajemy je do właściwego kalendarza, nadać tytuł i ewentualne miejsce.
Najważniejszą rzeczą jest wybranie daty i godziny. Nie musimy dodawać uczestników. Ale możemy dodać opis i załączniki jeżeli to wydarzenie to np. szkolenie.
Przygotowane wydarzenie zatwierdzamy klawiszem Zapisz i zamknij.
UWAGA! Należy pamiętać, iż jest to kalendarz wspólny, więc ustawienie przypomnienia dotyczyć będzie nie tylko osoby ustawiającej, ale wszystkich użytkowników.
Alternatywny link w formacie ical:
https://calendar.google.com/calendar/ical/ffcbae4120952a5ca3ef9e839fbee8de1e62c637e7ab73c54b66c40556e5f1aa%40group.calendar.google.com/private-90b297ee15291c34fd9731777eff40cf/basic.ics
🔴Kalendarz świąteczny
Tego kalendarza nie możemy edytować (dodawać do niego wydarzeń) jest tylko w trybie odczytu.
Dodawanie kalendarza
Przechodzimy do zakładki Kalendarz po lewej stronie programu i z dołu ekranu klikamy przycisk Nowy kalendarz... i wybieramy Kalendarz zdalny
Wklejamy link
https://www.thunderbird.net/media/caldata/autogen/Polish-Holidays.ics
zapasowy: https://www.officeholidays.com/ics-local-name/poland
Zaznaczamy oba "ptaszki" i klikamy przycisk Znajdź kalendarze.
W nowym oknie klikamy przycisk Właściwości i możemy sobie nadać własną nazwę, kolor.
Zaznaczamy ptaszki tak jak na zdjęciu. Żółty monit możemy zignorować. Ten kalendarz nie będzie nam potrzebny do powiadomień.
Zatwierdzamy przyciskiem OK i potwierdzamy w drugim oknie przyciskiem Subskrybuj.
Święta pojawią się w kalendarzu.
Czy to ma sens? Komu to potrzebne?
Wdrożenie kalendarza współdzielonego dla pracowników ma sens nawet w małej firmie, ponieważ umożliwia łatwiejszą koordynację terminów, organizację spotkań i wydarzeń oraz poprawia komunikację w zespole. Dzięki temu wszyscy pracownicy będą mieli dostęp do tych samych informacji i będą mogli aktualizować swoje plany zgodnie z harmonogramem firmy.
Zalety współdzielenia kalendarzy
Współdzielony kalendarz w firmie to narzędzie, które przynosi wiele korzyści zarówno dla pracowników, jak i dla całej organizacji. Oto niektóre z kluczowych zalet:
1. Poprawa komunikacji: Współdzielony kalendarz umożliwia wszystkim pracownikom szybki dostęp do informacji o planowanych spotkaniach, wydarzeniach firmowych czy terminach projektów. Dzięki temu unikają nieporozumień i mogą lepiej się komunikować.
2. Efektywne planowanie: Pracownicy mogą lepiej planować swoje zadania, wiedząc, kiedy ich koledzy są dostępni lub zajęci. To pozwala na optymalizację harmonogramów pracy i unikanie konfliktów terminów.
3. Zwiększenie produktywności: Dzięki lepszemu planowaniu i koordynacji, zespoły mogą efektywniej pracować nad projektami. Współdzielony kalendarz pomaga w ustalaniu priorytetów i terminów, co przyczynia się do zwiększenia produktywności.
4. Ułatwienie zarządzania zasobami: Kalendarz może być wykorzystany do zarządzania nie tylko czasem, ale również innymi zasobami, takimi jak sale konferencyjne, sprzęt czy pojazdy służbowe.
5. Przejrzystość działań: Wszyscy członkowie zespołu mają wgląd w to, co dzieje się w firmie. To buduje zaufanie i wspiera kulturę otwartości.
6. Lepsze zarządzanie czasem: Pracownicy mogą lepiej zarządzać własnym czasem, widząc na jednym ekranie wszystkie swoje obowiązki oraz wydarzenia firmy.
7. Łatwość dostępu: Współdzielone kalendarze często są dostępne online, co oznacza, że pracownicy mogą do nich dotrzeć z każdego miejsca i urządzenia z dostępem do internetu.
8. Synchronizacja z innymi aplikacjami: Wiele współdzielonych kalendarzy można synchronizować z innymi narzędziami używanymi w firmie, takimi jak e-mail, aplikacje do zarządzania projektami czy systemy CRM.
9. Automatyzacja przypomnień: Kalendarze często oferują funkcje automatycznych przypomnień o nadchodzących wydarzeniach lub terminach, co pomaga w utrzymaniu wysokiej organizacji pracy.
10. Łatwość w zarządzaniu urlopami: Pracownicy mogą zgłaszać dni wolne przez kalendarz, a menedżerowie mają możliwość szybkiego zatwierdzania lub odrzucania wniosków urlopowych.
11. Planowanie długoterminowe: Firmy mogą korzystać z kalendarzy do planowania strategicznego i długoterminowego, co pomaga w ustalaniu celów i kierunków rozwoju.
12. Integracja z systemami czasu pracy: Współdzielone kalendarze mogą być częścią systemów ewidencji czasu pracy, co ułatwia monitorowanie obecności pracowników i ich godzin pracy.
Wprowadzenie współdzielonego kalendarza może wymagać pewnych szkoleń i adaptacji ze strony pracowników, ale korzyści płynące z jego użytkowania szybko przekonują do takiego rozwiązania.







No comments to display
No comments to display